Automated SNMP Walking


Rather than repeatedly clicking the SNMP Walk button, ScanEngine Explorer's can automate SNMP walking through every object in a target.

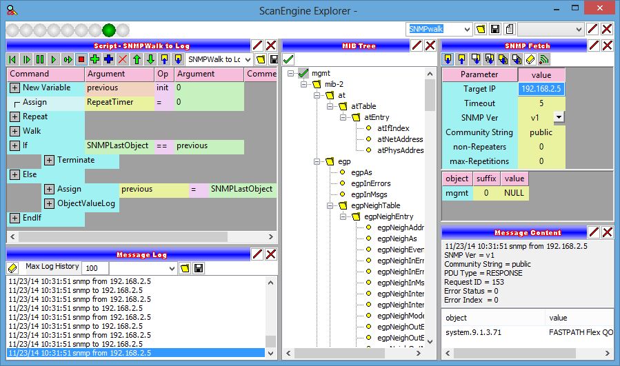
This can be demonstrated by opening these panels:

The script is quite simple. It automates the Walk function, and if the last object received is not the same as the previously remembered value it executes the ObjectValueLog and repeats immediately. When the last object received is the same as the previously remembered value it knows it's walked to the end of the target's objects and terminates.

The log, default named for the target IP, is found in the Log directory. It's comma delimited, and imports conveniently into excel. If the OIDs don't appear resolved to unique object MIBnames, then the target device contains MIB modules that aren't loaded. Load them into the MIB file list and reload the MIB definitions. If you don't have the MIB definition, seek it from the Internet (a good place to look would be the support section of the manufacturer's website), copy (with .mib extension) to the MIB directory, and reload MIB definitions. When you have all the MIB modules for objects contained in the target device, then the object value log built from SNMPwalking the target will be a useful resource.


© 2014 ComroeStudios LLC. All Rights Reserved.