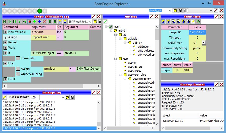
ScanEngine Explorer is a collection of numerous interconnected network tools that provides a unique capability not found anywhere else. This tool set has grown over the decades to meet my own specific general purpose needs ... they can accomplish virtually any networking function or task I ever needed to accomplish.
|
|
ScanEngine Explorer provides a flexible workspace that permits the user to arrange any collection of panels.
